BIDS Helper (Free)
A Visual Studio.Net add-in with features that extend and enhance the functionality of the SQL Server 2005 and SQL Server 2008 BI Development Studio (BIDS).
This is a must have add-in for all SSAS and SSIS developers!
More info and download: http://www.codeplex.com/bidshelper

Features
- Analysis Services
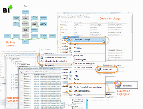
- Aggregation Manager
- Calculation Helpers
- Column Usage Reports
- Delete Unused Aggregations
- Deploy Aggregation Designs
- Deploy MDX Script
- Dimension Data Type Discrepancy Check
- Dimension Health Check
- Dimension Optimization Report
- Measure Group Health Check
- Non-Default Properties Report
- Parent-Child Dimension Naturalizer
- Printer Friendly Aggregations
- Printer Friendly Dimension Usage
- Test Aggregation Performance
- Tri-State Perspectives
- Similar Aggregations
- Smart Diff
- Show Extra Properties
- Sync Descriptions
- Update Estimated Counts
- Validate Aggregations
- Visualize Attribute Lattice
- Integration Services
- Create Fixed Width Columns
- Deploy SSIS Packages
- Design Warnings
- dtsConfig File Formatter
- Expression and Configuration Highlighter
- Expression List
- Fix Relative Paths
- Non-Default Properties Report
- Pipeline Component Performance Breakdown
- Reset GUIDs
- Smart Diff
- Sort Project Files
- Sortable Package Properties Report
- SSIS Performance Visualization
- Variables Window Extensions
- Reporting Services
- General
